Конфигурация s8e 1.6.6 [11.12.2016]

Список разделов foobar2000 Сборки Релизы сборок

Описание: Проверенные финальные версии сборок.

  • 11

Сообщение #1 Максим » 07.02.2010, 16:15

Конфигурация s8e

Скриншоты:
Изображение

Ссылки:
Последний раз редактировалось Максим 11.12.2016, 04:27, всего редактировалось 24 раз(а).
Максим M
Автор темы
Аватара
Репутация: 93
С нами: 19 лет 1 месяц


  • 1

Сообщение #121 San3k » 24.02.2013, 10:59

Конкретные примеры вот. :)

\Rock\Bon Jovi - It's My Life.flac
Artist Name = Bon Jovi
Track Title = It's My Life
Album Title = Rock
Album Artist = Various Artists


\Rock\3 Doors Down - It's Not My Time.flac
Artist Name = 3 Doors Down
Track Title = It's Not My Time
Album Title = Rock
Album Artist = Various Artists


…\Rock\…


Добавлено спустя 10 минут 18 секунд:
Кстати, а можно в панель биографии добавить третий режим просмотра, который бы отображал информацию по проигрываемому в данный момент треку?
Информация такая же как и по исполнителю чтобы была — количество прослушиваний/слушателей и теги ластфм. Больше всего мне интересны именно теги . :)
San3k M
Аватара
Откуда: Тимашевск
Репутация: 7
С нами: 18 лет 3 месяца

Сообщение #122 Максим » 24.02.2013, 11:14

Можно, но это время. Много времени :smile:

Добавлено спустя 5 минут 19 секунд:
Сделал относительные пути. Теперь работает всё это:
Код: Выделить всё
// Absolute path: var CACHE_PATH = 'C:\\Music\\Info\\';
// Relative path 1: var CACHE_PATH = '.\\Biography\\';
// Relative path 2: var CACHE_PATH = 'Biography\\';
// Relative path 3: var CACHE_PATH = '..\\Biography\\';
Максим M
Автор темы
Аватара
Репутация: 93
С нами: 19 лет 1 месяц

Сообщение #123 San3k » 24.02.2013, 11:23

Ну, если вдруг случиться чудо и его (времени) будет достаточно, было бы неплохо реализовать этот режим просмотра. :biggrin:
Поясню для чего мне нужны эти теги. Для моего способа хранения одинарных треков, часто бывает сложно сходу определить к какому жанру этот трек больше относится, в этих случаях коллективный разум в виде тегов lastfm бывает очень полезен. :smile:

Добавлено спустя 1 минуту 6 секунд:
Максим:Сделал относительные пути. Теперь работает всё это:
Отлично, спасибо!
San3k M
Аватара
Откуда: Тимашевск
Репутация: 7
С нами: 18 лет 3 месяца

  • 1

Сообщение #124 Максим » 24.02.2013, 11:32

Для моего способа хранения одинарных треков, часто бывает сложно сходу определить к какому жанру этот трек больше относится, в этих случаях коллективный разум в виде тегов lastfm бывает очень полезен.
Хорошо, я выберу время и сделаю. Мне и самому пригодится.

Сейчас залью обновление со всеми исправлениями.

Добавлено спустя 43 минуты 50 секунд:
Залил.

Добавлено спустя 8 минут 24 секунды:
Забыл написать, что рейтинг находится в папке index-data. Её тоже нужно сохранять!
Максим M
Автор темы
Аватара
Репутация: 93
С нами: 19 лет 1 месяц

Сообщение #125 Воинствующий » 24.02.2013, 12:39

vladj:Другое дело, что они ограничили информацию несколькими строчками.Метод борьбы с ограничением есть на англоязычном сайте, но нужно правильно им воспользоватся.
После такого ограничения панель биографии теряет всякий смысл. А метод борьбы на анлоязычном сайте тоже не подходит, так как полная биография на английском языке (с другого сайта, не с last.fm). Жаль.
Воинствующий
Гость

  • 1

Сообщение #126 San3k » 24.02.2013, 12:40

Максим, Спасибо.
Если не сложно, пиши пожалуйста, когда что-то будешь менять в core.cfg.
И еще, вернемся к ноте, вместо которой отображается квадрат. В моем семёрошном Segoe UI просто нету символа ноты. :) Можешь кинуть Segoe UI из восьмерки?
PS И иконку сохранения я немного обновил (по той же ссылке: Изображение), а то участок в правом верхнем углу сильно тонкий в первый раз получился.
PPS И почему-то при отображении этой иконки в фубаре у нее отрезается вверху полоса шириной в ~пиксель... Пример: Изображение — видно, что верхняя граница тоньше остальных, и левый верхний угол не полностью скруглен.
PPPS Шикарная сборка, полностью на неё пересел. :)
San3k M
Аватара
Откуда: Тимашевск
Репутация: 7
С нами: 18 лет 3 месяца

Сообщение #127 Максим » 24.02.2013, 13:35

Воинствующий, всякий смысл она не теряет, конечно, но и тех строчек, которые сейчас выдает artist.getInfo() уже мало. Выход есть: писать прямой парсер сайта.

San3k, я проверил на своей семерке — нота есть. Это что-то странное. У меня она тоже периодически пропадает, а потом опять появляется. Не хочется заменять её сердечком — всё же это немного другое по смыслу. Чтобы прекратить все эти мучения, её можно заменить на диез, например — ♯.

Отрезание этого пиксела я исправил. Сейчас закончу ещё кое-что и залью обновление.

Шикарная сборка, полностью на неё пересел. :)
Спасибо!
Максим M
Автор темы
Аватара
Репутация: 93
С нами: 19 лет 1 месяц

Сообщение #128 San3k » 24.02.2013, 13:42

Максим:San3k, я проверил на своей семерке — нота есть. Это что-то странное. У меня она тоже периодически пропадает, а потом опять появляется. Не хочется заменять её сердечком — всё же это немного другое по смыслу. Чтобы прекратить все эти мучения, её можно заменить на диез, например — ♯.
Я имел в виду, что в самом шрифте Segoe нет ноты! :) Через таблицу символов (Выполнить -> charmap.exe) все символы этого шрифта просмотрел — нету её там…
А возможно только для заголовка этого столбца изменить шрифт на Arial? Тогда всё было бы нормально.
San3k M
Аватара
Откуда: Тимашевск
Репутация: 7
С нами: 18 лет 3 месяца

  • 1

Сообщение #129 Максим » 24.02.2013, 13:44

Да, сделаю так. Просто поменяю шрифт. Нота приятнее, чем диез

Добавлено спустя 29 минут 40 секунд:
Залил. Ещё несколько багов исправил.
Максим M
Автор темы
Аватара
Репутация: 93
С нами: 19 лет 1 месяц

Сообщение #130 Воинствующий » 24.02.2013, 20:56

Максим:Выход есть: писать прямой парсер сайта.
Ну и кто его возьмётся написать? Я так думаю, что никто этого делать не будет. Ещё раз жаль, что хорошая фича отвалилась.

Максим, кстати, если изменять рейтинг прямо в плейлисте через контекстное меню, то в нижней панели информации изменения сразу не отображаются. Такой же баг был и у alex_realist в сборке, он это как-то исправил. Можно подсмотреть как.
Воинствующий
Гость

Сообщение #131 Максим » 24.02.2013, 22:14

Максим, кстати, если изменять рейтинг прямо в плейлисте через контекстное меню, то в нижней панели информации изменения сразу не отображаются. Такой же баг был и у alex_realist в сборке, он это как-то исправил. Можно подсмотреть как.
Это всего одна строчка :-) Что там смотреть? Уже исправил.

Ну и кто его возьмётся написать? Я так думаю, что никто этого делать не будет. Ещё раз жаль, что хорошая фича отвалилась.
Это легко, я напишу для своей сборки.
Максим M
Автор темы
Аватара
Репутация: 93
С нами: 19 лет 1 месяц

artwork view

Сообщение #132 rusline » 25.02.2013, 09:07

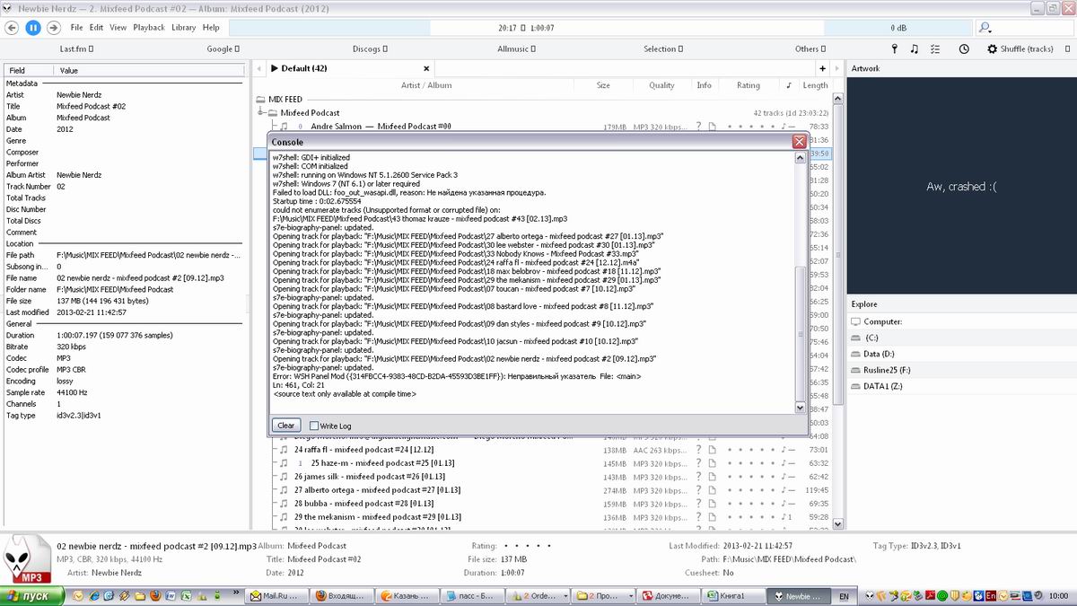
Проблема с каверами к трекам
Вложения
Изменение размера 00002.jpg
и постоянно начала появляться такая ошибка
Изменение размера 00001.jpg
при переключении трека, кавер остается от прежнего файла, чтобы его сменить надо все время нажимать "апдейт кавер"
rusline
Репутация: 1
С нами: 13 лет 6 месяцев

  • 1

Сообщение #133 Максим » 25.02.2013, 09:47

Версия сборки последняя? Вторую ошибку только что исправил. Осталось с первой определиться и залью обновление.
Максим M
Автор темы
Аватара
Репутация: 93
С нами: 19 лет 1 месяц

Сообщение #134 rusline » 25.02.2013, 10:58

Максим, да, последнюю установил сегодня и попробовал)

А это задумка такая что теперь левые и правые панели невозможно менять (ну в частности биография, тот же артворк и explore)?
Вот хорошо что панельку нижнюю слева можно перелистывать (лирикс, спектрум, медиа либрари). но было бы еще удобнее, если бы все панели таким образом там можно было выставлять, а не ограничиваться одной из трех. Кстати в предыдущих версиях их можно было сворачивать, а сейчас нет :(
rusline
Репутация: 1
С нами: 13 лет 6 месяцев

  • 1

Сообщение #135 Максим » 25.02.2013, 11:15

Залил обновление.
Над новым переключением панелей я ещё работаю. Пока пусть будет так — быстрее и надёжнее.
Максим M
Автор темы
Аватара
Репутация: 93
С нами: 19 лет 1 месяц

Сообщение #136 Воинствующий » 25.02.2013, 16:17

Максим:Это легко, я напишу для своей сборки.
Отлично! Главное не пропустить теперь это обновление!
Воинствующий
Гость

Сообщение #137 Максим » 25.02.2013, 17:42

Ничего не выйдет — они блокируют доступ. Парсить их страницу очень легко, но получить её — проблема :sad:
Только что попробовал.
Максим M
Автор темы
Аватара
Репутация: 93
С нами: 19 лет 1 месяц

Сообщение #138 San3k » 25.02.2013, 19:57

Заметил небольшой косячок в интерфейсе:
При наведении на пункт Others на панели под прогресс-баром, правая часть обводки не прорисовывается. Скрин прилагаю.
San3k M
Аватара
Откуда: Тимашевск
Репутация: 7
С нами: 18 лет 3 месяца

Сообщение #139 Максим » 25.02.2013, 23:26

Обновил.
Спасибо, сам и не заметил бы.
Максим M
Автор темы
Аватара
Репутация: 93
С нами: 19 лет 1 месяц

  • 1

Сообщение #140 Максим » 26.02.2013, 16:34

Похоже, что сегодня будет новая версия панели биографии с информацией о треке (+ похожих). Уже почти сделал, отлаживаю.
Максим M
Автор темы
Аватара
Репутация: 93
С нами: 19 лет 1 месяц

Пред.След.

Вернуться в Релизы сборок