Список разделов › foobar2000 › Есть вопрос!
Почитал, "кто такой NonCompliant-куй", нашёл, имхо интересное, тут (в сообщении "DrStandBy")p2000s:который открывает куи NonCompliant
а с помощью стандартного,(для образа Сд), получается, зя?p2000s:с помощью этого куи можно воссоздать точную копию диска

CUE CorrectorEstaurum:А есть ли способ так перефигачить потрековый куй, чтобы он заработал в фубаре? А то прям шляпа какая-то

Зачем для треков CUE? Вы так и не ответили.Estaurum:Хотел наделать куев с разноязычными названиями песен.
Ежели тебе не нужно, то и другим ниЗЗЯ?megane68:актуальный и закономерный вопрос: "А на хрена Вам CUE для потрекового рипа?"
Я задал два вопроса о том, зачем CUE для потрекового рипа и знает ли пользователь о назначении CUE файла?Yurnikos:Ежели тебе не нужно, то и другим ниЗЗЯ?
megane68: зачем CUE для потрекового рипа
ЗЫ. megane68 - опять возжелал вые....ся перед новичком? [вые....ся=ВЫЁЖИВАЕШЬСЯ]Estaurum: Хотел наделать куев с разноязычными названиями песен.
Кто бы ты ни был, но хорошо подколол.Yurnikos:Ладно, признаюсь, я - мудак и дегенерат.


Я только "за". Но чел не хочет извиняться за причинённый пользователям моральный ущерб, а только усугубляет, как Турция. :)vladj:давайте жить мирно
А это что:Зачем для треков CUE? Вы так и не ответили.
Тупое запихивание треков в проигрыватель выводит только теги на одном языке. С помощью же куев можно зафигачить теги на разных языках. Какой куй кинешь в фубар, на таком языке и теги будут. Я понимаю, что плей-листы - это не основное предназначение куёв, но разве кому-то, простите, не похрен?Хотел наделать куев с разноязычными названиями песен.

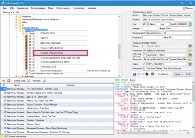
есть ещё простой способ:Estaurum:А есть ли способ так перефигачить потрековый куй
Именно так, для вашей задачи никакие сторонние проги не нужны - по сути у вас CUE используется как плейлистEstaurum:Спасибо за подсказку, но я уже нашел, как это сделать средствами самого фубара: выбрать треки -> RMB -> Utilities -> Save as cuesheet...